Icarus - Aquatica Outpost

Aquatica Isle is an outpost map for Icarus. Outposts are small, standalone maps designed primarily around giving players interesting places to explore, craft and build.
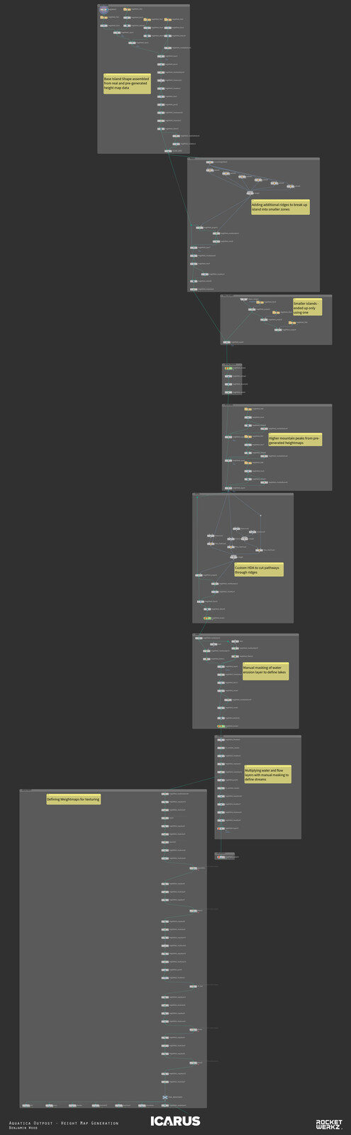
I was responsible for the full world-building process, including the initial heightmap. There are no new environment assets used - everything is reused from previous maps and created by various members of the team (including myself) over the years. I really enjoyed the experience as it allowed me to experiment with assets and set dressing in some interesting and previously unseen combinations.
Thanks to the rest of the Icarus art team for feedback, guidance, and inspiration!

GIF of the landscape construction process in Houdini - see bottom image for the network.

GIF of the landscape construction process in Houdini - see bottom image for the network.

Houdini node network of the landscape construction

Houdini node network of the landscape construction